查看: 317|回复: 9

[电脑应用] Total专业版 ,一键卸载流氓软件

[复制链接]
累计签到:289 天
连续签到:1 天

4070

主题

-1120

回帖

4万

积分

星空大帝

名望
2492
星币
274
星辰
8
好评
144

灌水天才奖欢乐天使奖优秀会员奖明星会员奖魅力会员奖鼎力支持奖幸运猪星座专属勋章星辰勋章我是土豪在线大神国庆节勋章

发表于 2024-4-17 21:40:34 来自手机 | 显示全部楼层 |阅读模式

注册登录后全站资源免费查看下载

您需要 登录 才可以下载或查看,没有账号?立即注册

×
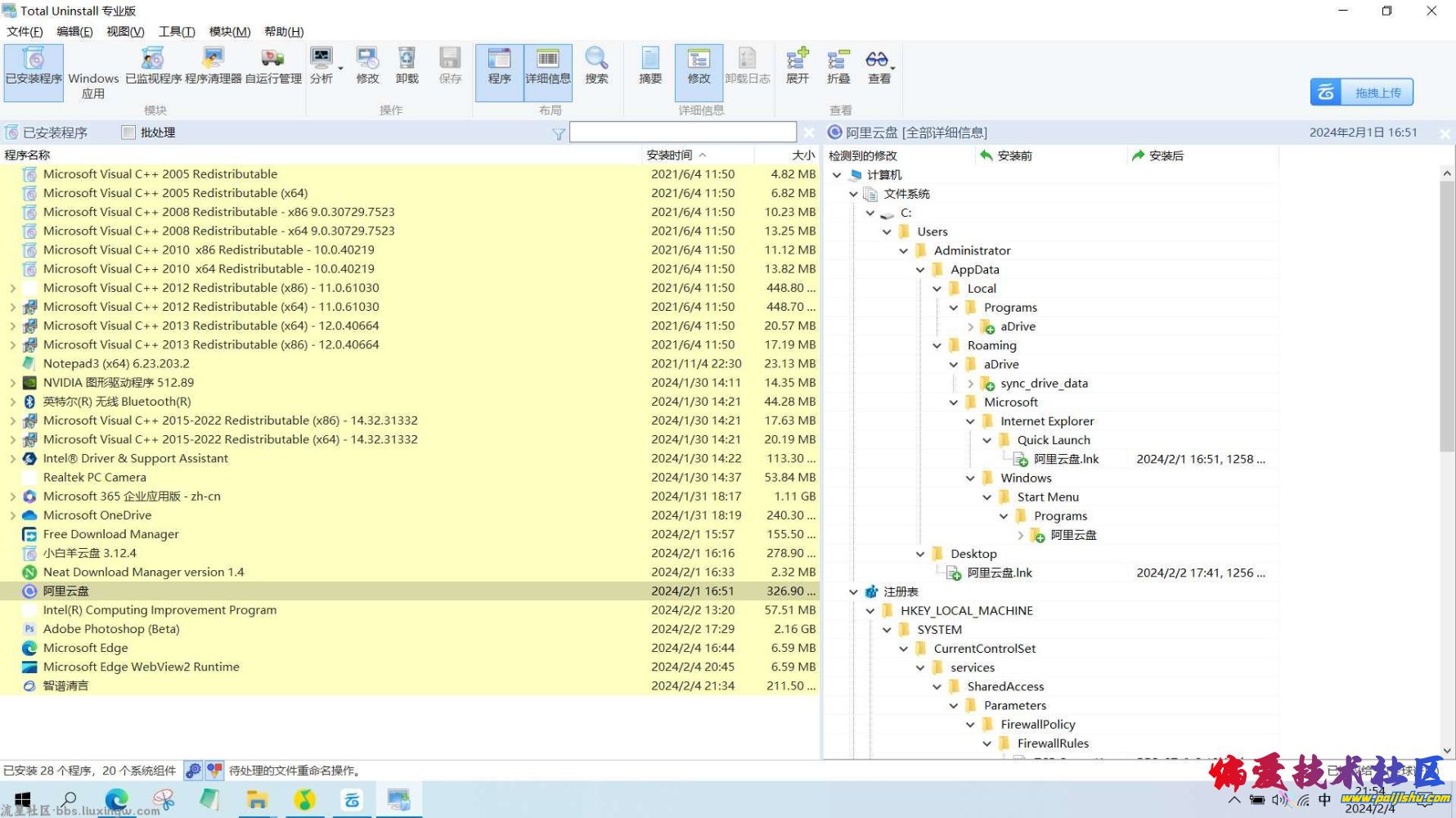
【应用名称】Total专业版

【应用版本】v7.0

【应用大小】496.24MB

【适用平台】win10/11

【应用简介】

Total专业版是一款强大的卸载软件,可以一键卸载流氓软件以及注册表等,比如鲁大师,2345浏览器等软件,防止流氓软件自动下载和启动
游客,如果您要查看本帖隐藏内容请回复
804f4bf3efab0ecd15a783ef88c9aab5.jpg
默认签名:偏爱是我家,发展靠大家! 社区反馈邮箱Mail To:service@pai.al或paijishu@outlook.com
回复

使用道具 举报

累计签到:118 天
连续签到:1 天

0

主题

68

回帖

460

积分

星光

名望
0
星币
369
星辰
0
好评
0
发表于 2024-9-18 11:08:15 来自手机 | 显示全部楼层
66666666
默认签名:偏爱是我家,发展靠大家! 社区反馈邮箱Mail To:service@pai.al或paijishu@outlook.com
回复 支持 反对

使用道具 举报

累计签到:15 天
连续签到:1 天

0

主题

7

回帖

138

积分

星碎

名望
0
星币
120
星辰
0
好评
0
发表于 2024-10-6 17:13:42 | 显示全部楼层
1
默认签名:偏爱是我家,发展靠大家! 社区反馈邮箱Mail To:service@pai.al或paijishu@outlook.com
回复 支持 反对

使用道具 举报

累计签到:133 天
连续签到:1 天

0

主题

50

回帖

686

积分

星空

名望
0
星币
587
星辰
0
好评
0

在线大神幸运猪鼎力支持奖

发表于 2024-11-16 20:27:10 | 显示全部楼层
1
默认签名:偏爱是我家,发展靠大家! 社区反馈邮箱Mail To:service@pai.al或paijishu@outlook.com
回复 支持 反对

使用道具 举报

累计签到:40 天
连续签到:1 天

0

主题

14

回帖

194

积分

星碎

名望
0
星币
166
星辰
0
好评
0
发表于 2024-11-19 09:36:41 | 显示全部楼层
11111111111111111111111111
默认签名:偏爱是我家,发展靠大家! 社区反馈邮箱Mail To:service@pai.al或paijishu@outlook.com
回复 支持 反对

使用道具 举报

累计签到:27 天
连续签到:1 天

0

主题

34

回帖

188

积分

星碎

名望
0
星币
146
星辰
0
好评
0
发表于 2025-3-31 08:06:07 来自手机 | 显示全部楼层
111111111
默认签名:偏爱是我家,发展靠大家! 社区反馈邮箱Mail To:service@pai.al或paijishu@outlook.com
回复 支持 反对

使用道具 举报

累计签到:142 天
连续签到:2 天

0

主题

115

回帖

1003

积分

星体

名望
155
星币
124
星辰
0
好评
0
发表于 2025-4-25 12:35:42 | 显示全部楼层
6666
默认签名:偏爱是我家,发展靠大家! 社区反馈邮箱Mail To:service@pai.al或paijishu@outlook.com
回复 支持 反对

使用道具 举报

累计签到:6 天
连续签到:1 天

0

主题

2

回帖

54

积分

星碎

名望
0
星币
48
星辰
0
好评
0
发表于 2025-5-29 10:04:19 | 显示全部楼层
666
默认签名:偏爱是我家,发展靠大家! 社区反馈邮箱Mail To:service@pai.al或paijishu@outlook.com
回复 支持 反对

使用道具 举报

累计签到:502 天
连续签到:14 天

0

主题

54

回帖

2223

积分

星辰

名望
0
星币
1982
星辰
0
好评
0
发表于 2025-9-26 22:54:51 | 显示全部楼层
我来看看
默认签名:偏爱是我家,发展靠大家! 社区反馈邮箱Mail To:service@pai.al或paijishu@outlook.com
回复 支持 反对

使用道具 举报

累计签到:43 天
连续签到:1 天

0

主题

51

回帖

293

积分

星碎

名望
0
星币
229
星辰
0
好评
0

欢乐天使奖国庆节勋章

发表于 2025-10-11 21:28:42 | 显示全部楼层
666666666
默认签名:偏爱是我家,发展靠大家! 社区反馈邮箱Mail To:service@pai.al或paijishu@outlook.com
回复 支持 反对

使用道具 举报

您需要登录后才可以回帖 登录 | 立即注册

本版积分规则

Archiver|手机版|偏爱技术社区-偏爱技术吧-源码-科学刀-我爱辅助-娱乐网--教开服-游戏源码

偏爱技术社区-偏爱技术吧-源码-科学刀-我爱辅助-娱乐网-游戏源码

Powered by Discuz! X3.5

GMT+8, 2025-11-9 05:54 , Processed in 0.095116 second(s), 64 queries .

快速回复 返回顶部 返回列表